ihr könnt das programm auf www.kizo.net.tc (ich weis google HP und gratis domain aber warum sofort eine kaufen?) unter downloads und dann DUC downloaden oder direkt hier
Nun aber zur Vorstellung des Programms:
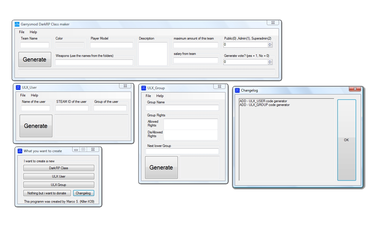
Das Programm DUC habe ich geschrieben da mir langweilig war (also nicht zu viel auf einmal erwarten).
ursprünglich war es nur fürs darkrp Jobs benutzbar aber als ich es dann mal auf www.garrysmod.org raufgeladen und naja ich hatte nach einer stunde 23 Downloads.
Danach habe ich die ULX User und Gruppen Codes eingefügt.
nun kann man sogar expression 2 damit editieren
man kann also sehen es geht vorran
Features:
- DarkRP Class crreator
- ULX User creator
- ULX Group creator
- Wire E2 creator
also ein paar fragen:
- funktioniert das zeug für ULX?
- findet ihr das Programm praktisch? (wenn ihr es dumm findet: wieso findet ihr es dumm?)
- wie findet ihr den aufbau
- habt ihr Verbesserungsvorschläge?
Also,
ihr wollt mehr Infos? fragt mich einfach![]()



Zitieren